26.11.2025 aktualisiert


Premiumkunde
SPS- & Software-Spezialist für Automatisierung und Sondermaschinenbau
Wuppertal, Deutschland
Deutschland +5
Staatlich geprüfter Techniker in Elektrotechniker / Staatlich geprüfter WirtschaftstechnikerÜber mich
Ich bin freiberuflicher Spezialist für SPS-Programmierung, Hochsprachenentwicklung und Retrofit mit über 20 Jahren Erfahrung im Sondermaschinenbau und biete Unterstützung bei Programmierung, Modernisierung, Erweiterung und Optimierung von Produktionsanlagen.
Skills
ProgrammierungAutomatisierungstechnikerElektroplanungEPLANBildverarbeitungCoDeSysStep7SiemensProfiNetProfiBusTwinCatEplan 8FrequenzumrichterSiemens S7EtherCatSPS ProgrammiererIndustrieServoSQLSondermaschinenbauWindowsSQL ServerEthernet.NETElektrotechnikSteuerungssoftwareSteuerungstechnikVisual BasicC#C++DelphiAutomatisierungAutomatisierungstechnikSpeicherprogrammierbare SteuerungSpssimotionEmbedded C und C++ Programmierung
Leistungsschwerpunkte:
- SPS-Programmierung & Safety (Siemens, Beckhoff, CoDeSys)
- Hochsprachenentwicklung & Datenbanken (.NET / C#, C++, SQL)
- Entwicklung von kundenspezifischer Software für die industrielle Automatisierung
- Systemintegration (Ethernet, Profinet, Profibus, EtherCAT, CAN)
- Visualisierung & HMI (Siemens WinCC flexible, .NET, C++, C#)
- Prozessdatenerfassung & Rückverfolgbarkeit (Datenbanken, Laser, Drucker, Scanner, Kameras)
- Programmierung von Embedded Systemen (Raspberry Pi, Arduino, NodeMCU, ESP8266)
- Hardwareplanung mit EPLAN P8 / 5.70
Sprachen
DeutschMutterspracheEnglischgut
Projekthistorie
Unterstützung bei der Planung und Auswahl der Hardwarekomponenten, Unterstützung bei der Planung und Auslegung der notwendigen Sensoren und Aktoren, Projektierung von Fremdkomponenten, Einarbeitung in die kundenspezifische Software, Projektplanungs- und Projektsteuerungsaktivitäten, Programmierung der Anlage mit Embarcadero C++, Klärung der Anforderungen an die ECU-Kommunikation, Programmierung der Ansteuerung der ECU/des Steuergerätes über CAN und einen Vector CAN-Adapter über Vector CANoe mit Embarcadero C++, Programmierung und Einbindung von Sondergeräten verschiedener Hersteller bspw. Lesegeräte für Label, Vorab-Inbetriebnahmen im Hauptwerk und Inbetriebnahmen der Anlagen im europäischen Zweitwerk, Schulung der Mitarbeiter, Erstellung der technischen Dokumentation mit Microsoft Word 2024, Erstellung der technischen Dokumentation für die ECU-Kommunikation, Projekt wurde vollständig auf Englisch durchgeführt (globale Zusammenarbeit mit Tschechien / Schweiz / Italien)
Analyse der vorhandenen SPS-Software unter Beckhoff TwinCAT 3, Installation und Konfiguration des Beckhoff TwinCAT 3 OPC-UA Servers, Programmierung der Anbindung und Funktionen zur Übergabe der Produktionsdaten, Testläufe und Optimierungen, Erstellung der technischen Dokumentation mit Microsoft Word 2024
Analyse der vorhandenen SPS-Software unter Beckhoff TwinCAT 3, Ausarbeitung von Verbesserungspotentialen, Erstellung der technischen Dokumentation mit Microsoft Word 2024
Zertifikate
Portfolio

EPLAN P8
Projektierung mit EPLAN P8

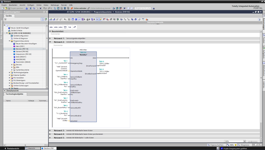
TIA-Portal
Programmierung von Standardbausteinen

C#
Serial Port Logger - Tool für die unterstützende Fehlersuche

Dokumentation
Serial Port Logger - Tool für die unterstützende Fehlersuche

STEP7 Classic
Programmierung von Anlagensteuerungen

STEP7 Classic
Programmierung mit Siemens SCL

TwinSAFE 3
Programmierung von Sicherheitssteuerungen in Beckhoff TwinCAT 3 / TwinSafe 3

TwinCAT 3
Objektorientierte Programmierung in Beckhoff TwinCAT 3

SQL-Server
Datenerfassung über Stored Procedures

C++
Programmierung von Anlagensteuerungen in C++

Dokumentation
Dokumentation von SPS-Standardbausteinen

OPC-UA Server
Datenaustausch über den OPC-UA Server unter TwinCAT 3